Huawei CloudEngine 1800V (CE1800V) is a distributed Virtual Switch (vSwitch) designed by Huawei for data center virtualization environments. Supporting an abundance of functionality, the CE1800V is open, easy-to-manage, and compatible with the virtualization platforms of VMware and Microsoft, as well as other open-source virtualization platforms. Through Huawei’s close cooperation with VMware and Microsoft, the CE1800V can run on the virtualization platforms of VMware and Microsoft, delivering a strong distributed, virtual switching capability for Virtual Machines (VMs). In addition, the CE1800V can work with Huawei’s CE series hardware switches and Agile Controller to provide a complete network virtualization solution for customers.
| Item | CE1800V |
|---|---|
| SDN | OpenFlow1.0 |
| OpenFlow1.3 | |
| OVSDB | |
| Overlay | VXLAN |
| VNI: 30K | |
| Layer 2 Forwarding | VLAN: 4,094 |
| MAC: 8,192 | |
| LAG members: 8 | |
| Multicast | Broadcasting multicast packets in a VLAN |
| Management and Maintenance | SPAN |
| RSPAN | |
| ERSPAN | |
| Link | LACP LAG |
| IPv4 | IPv4 packet forwarding |
| Encapsulating IPv4 headers in VXLAN headers | |
| IPv6 | IPv6 packet forwarding |
| Security Group | Security group capability based on IP tables |
Huawei CE1800V is able to control and manage network traffic in virtualization environments of data centers that are deployed with the Hypervisor of VMware, Microsoft, or KVM.
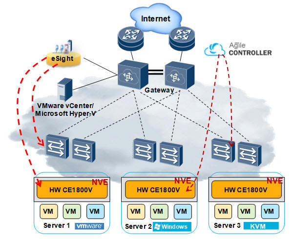
As shown in the following networking diagram, Huawei’s Agile Controller seamlessly works with the CE1800V and hardware switches, as well as other devices and systems. Through the standard OpenFlow/OVSDB protocol, network administrators can implement multiple functions such as delivering OpenFlow flow tables and guiding traffic forwarding, achieving separation of the control plane from the forwarding plane. In addition, through the VXLAN function, the CE1800V can shield differences among upper-layer hardware devices by working as a Network Virtual Endpoint (NVE), thus reducing the constraints on upper-layer device deployment and implementing multi-tenant migration on different platforms. Moreover, Huawei’s eSight NMS can centrally manage and monitor the CE1800V and physical network devices (for example, CE series hardware switches).

| Item | Description | Remarks |
| CE18-LIC-B11-V | CE1800V basic software — VMware platform |
Mandatory; customers configure the corresponding basic software based on different server virtualization platforms. |
| CE18-LIC-B11-K | CE1800V basic software — KVM platform | |
| CE18-LIC-B11-H | CE1800V basic software — Hyper-V platform | |
| CE18-LIC-1C | CE1800V License, managing 1 CPU |
Mandatory; customers select the corresponding license based on the CPU capability of CE1800V’s operating environment. |
| CE18-LIC-2C | CE1800V License, managing 2 CPUs | |
| CE18-LIC-4C | CE1800V License, managing 4 CPUs | |
| CE18-LIC-8C | CE1800V License, managing 8 CPUs | |
| CE18-LIC-16C | CE1800V License, managing 16 CPUs | |
| CE18-LIC-32C | CE1800V License, managing 32 CPUs | |
| CE18-LIC-64C | CE1800V License, managing 64 CPUs | |
| CE18-1C-SNS1Y | CE1800V: 1 CPU; SnS — 1 year |
Mandatory; customers select the Subscription and Support (SnS) based on the CPU license they have selected and the SnS service period. |
| CE18-1C-SNS3Y | CE1800V: 1 CPU; SnS — 3 years | |
| CE18-1C-SNS5Y | CE1800V: 1 CPU; SnS — 5 years | |
| CE18-2C-SNS1Y | CE1800V: 2 CPUs; SnS — 1 year | |
| CE18-2C-SNS3Y | CE1800V: 2 CPUs; SnS — 3 years | |
| CE18-2C-SNS5Y | CE1800V: 2 CPUs; SnS — 5 years | |
| CE18-4C-SNS1Y | CE1800V: 4 CPUs; SnS — 1 year | |
| CE18-4C-SNS3Y | CE1800V: 4 CPUs; SnS — 3 years | |
| CE18-4C-SNS5Y | CE1800V: 4 CPUs; SnS — 5 years | |
| CE18-8C-SNS1Y | CE1800V: 8 CPUs; SnS — 1 year | |
| CE18-8C-SNS3Y | CE1800V: 8 CPUs; SnS — 3 years | |
| CE18-8C-SNS5Y | CE1800V: 8 CPUs; SnS — 5 years | |
| CE18-16C-SNS1Y | CE1800V: 16 CPUs; SnS — 1 year | |
| CE18-16C-SNS3Y | CE1800V: 16 CPUs; SnS — 3 years | |
| CE18-16C-SNS5Y | CE1800V: 16 CPUs; SnS — 5 years | |
| CE18-32C-SNS1Y | CE1800V: 32 CPUs; SnS — 1 year | |
| CE18-32C-SNS3Y | CE1800V: 32 CPUs; SnS — 3 years | |
| CE18-32C-SNS5Y | CE1800V: 32 CPUs; SnS — 5 years | |
| CE18-64C-SNS1Y | CE1800V: 64 CPUs; SnS — 1 year | |
| CE18-64C-SNS3Y | CE1800V: 64 CPUs; SnS — 3 years | |
|
CE18-64C-SNS5Y |
CE1800V: 64 CPUs; SnS — 5 years |